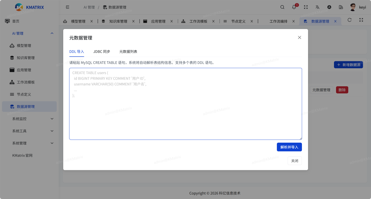
目录 搜索 展开 产品介绍快速开始技术优势核心功能功能手册模型管理知识库知识库问题检索测试应用应用管理应用详情工作流工作流模板工作流编排节点定义数据源管理开发指引常见问题springboot开发热加载方案部署运维postgres安装 暂无相关搜索结果! 阅读次数:232 数据源管理 数据源管理1.新增数据源点击【数据源管理】-> 【新增数据源】即可添加数据源2.元数据管理可通过DDL导入,JDBC同步,元数据列表管理元数据作者:liuhf 创建时间:2026-02-26 16:12最后编辑:liuhf 更新时间:2026-04-10 11:23